Files
2024-12-07 20:55:50 +01:00

3.7 KiB

On Mouse Down node

Note

The On Mouse Down [!includenodes-note-manual]

The On Mouse Down node listens for a mouse click action on a specific GameObject in your application. [!includenodes-desc-end]

An image of the Graph window. An On Mouse Down node displays with its details in the Graph Inspector.

Fuzzy finder category

The On Mouse Down node is in the Events > Input category in the fuzzy finder.

Inputs

The On Mouse Down [!includenodes-single-input]

Name Type Description
Target GameObject The GameObject that the user needs to click with their mouse to trigger the On Mouse Down node.

Additional node settings

The On Mouse Down [!includenodes-additional-settings]

[!include[nodes-coroutine](./snippets/nodes-coroutine.md)]
Name Type Description

Outputs

The On Mouse Down [!includenodes-single-output]

[!include[nodes-input-output-trigger](./snippets/input-manager/nodes-input-output-trigger.md)]
Name Type Description

Example graph usage

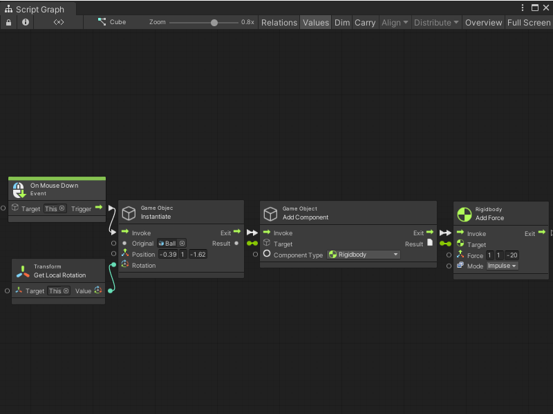
In the following example, the On Mouse Down node listens for a click action on the GameObject where the graph runs. When a user clicks the GameObject, the On Mouse Down node triggers the GameObject Instantiate node. The Instantiate node creates a new GameObject, based on the Ball Prefab. It creates the Ball at a specific Position. It uses the Transform Get Local Rotation to match the new GameObject's Rotation to the GameObject where the Script Graph runs. Then, the graph adds a Rigidbody component to the new GameObject, and uses a Rigidbody Add Force node to add an Impulse force.

An image of the Graph window, that displays an On Mouse Down node connected to the Invoke trigger input port on a GameObject Instantiate node. The Instantiate node uses inline values for its Original and Position, and takes its Rotation input from a Transform Get Local Rotation node targeting the parent GameObject of the Script Graph. The Instantiate node triggers a GameObject Add Component node, which adds a Rigidbody component to the newly-created GameObject. The Add Component node triggers a Rigidbody Add Force node, which uses the new Rigidbody component as its Target and inline values to apply an Impulse force.

When the user clicks the mouse button, the Script Graph creates a new Ball GameObject and sends it towards the camera.

An image of the Game view, that displays two instantiated Ball GameObjects flying towards the camera in a basic scene.

[!includenodes-related] On Mouse Down node: